Tutoriais

Atendimento em horário comercial via chat

Como construir chatbots no Talk

Automatizar o atendimento do seu negócio nunca foi tão simples. Com o Talk, você pode criar um chatbot inteligente, personalizado e disponível 24 horas por dia.

Neste tutorial, você vai aprender como criar um fluxo de chatbot do zero, entender os principais blocos e aplicar um modelo prático de atendimento inicial.

1. Criando o fluxo de atendimento

A criação do fluxo depende diretamente do objetivo do seu chatbot. Antes de começar, é importante definir claramente qual será a função dele: atendimento inicial, direcionamento de setores, suporte técnico, vendas, entre outros.

Ao iniciar a criação de um chatbot, o Talk já adiciona automaticamente dois blocos essenciais ao fluxo:

  • Iniciar manualmente
  • Iniciar por um canal

Esses blocos funcionam como o ponto de entrada do fluxo e ficam aguardando apenas os seus ajustes.

⚠️ Atenção: lembre-se de salvar todas as alterações realizadas no fluxo clicando no ícone de Salvar. Alterações não salvas poderão ser perdidas.

Defina um nome para o chatbot logo no início. Isso facilita a organização, principalmente se você tiver vários fluxos criados.

iniciofluxo.gif

2. Definindo a estrutura dos blocos

No canto superior esquerdo da tela de criação do chatbot, você encontrará o ícone “+”. É por meio dele que novos blocos são adicionados ao fluxo.

Cada bloco possui uma função específica, como:

  • Enviar mensagens
  • Criar condições
  • Apresentar opções ao cliente
  • Transferir para atendentes humanos ou IA

Você pode consultar o funcionamento detalhado de cada bloco neste tutorial específico sobre blocos .

⚠️ Importante: certifique-se de conectar corretamente todas as entradas e saídas dos blocos. Blocos desconectados podem impedir o funcionamento correto do fluxo.

Veja abaixo um exemplo de estrutura de fluxo bem organizada:

estrutura-do-fluxo.gif

3. Botões superiores e Ideias de Chatbot

Durante a criação do fluxo, você verá dois botões representados por setas na parte superior da tela:

  • ← Desfazer: retorna a última alteração realizada
  • → Refazer: reaplica uma alteração que foi desfeita

Esses botões oferecem mais segurança durante a criação do fluxo, permitindo testar ajustes sem medo de errar.

Além disso, nessa mesma barra está disponível o botão “Ideias de Chatbot”, ilustrado com o ícone de uma lâmpada.

Esse recurso disponibiliza modelos pré-configurados, com fluxos prontos para diferentes cenários de atendimento.

Ao escolher uma ideia de chatbot, basta personalizar as mensagens e informações conforme a necessidade do seu negócio, mantendo toda a lógica do fluxo já estruturada.

ideiasdebot.gif

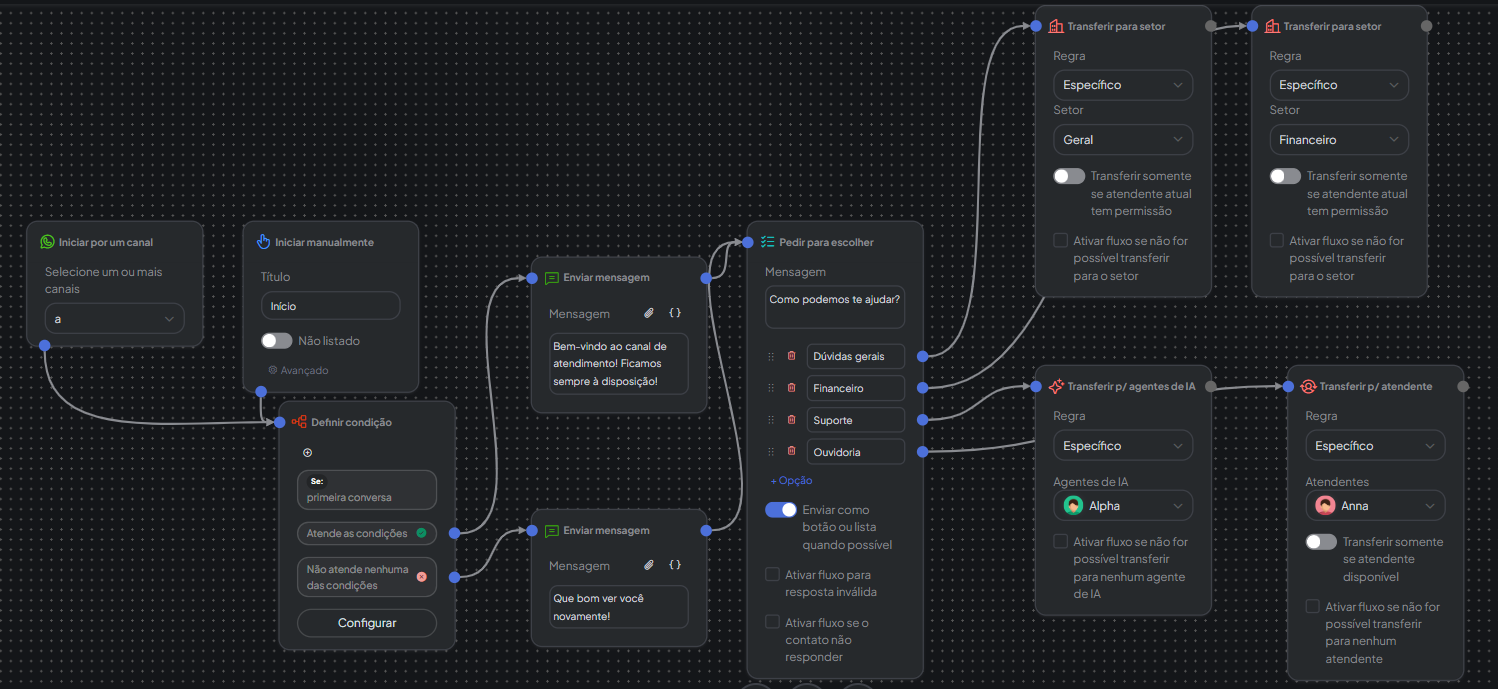
4. Exemplo de chatbot de primeiro contato

O exemplo abaixo representa um fluxo de primeiro atendimento, onde o cliente envia a primeira mensagem e recebe uma resposta automática.

Esse comportamento é definido pelo bloco “Iniciar por um canal”.

Nesse fluxo, o chatbot cria uma condição automática:

  1. Se for a primeira conversa do contato com aquele canal, o cliente recebe uma mensagem de boas-vindas.
  2. Se o contato já tiver conversado anteriormente, o fluxo ignora a mensagem de boas-vindas e segue direto para a próxima etapa.

Em seguida, o chatbot apresenta uma lista de opções para que o cliente escolha o tipo de atendimento desejado.

Com base na escolha, o cliente pode ser:

  • Encaminhado para um setor específico
  • Direcionado para um atendente de IA
  • Transferido para um atendente humano
Esse modelo garante um atendimento mais rápido, organizado e eficiente, melhorando a experiência do cliente desde o primeiro contato.